Using AI Agents to Power Global Payroll Compliance

Ameer Shujjah
August 12, 2025
Global payroll tax compliance is a moving target. Every country has its own laws, rates, thresholds, and exceptions, and they change constantly.
If you operate in more than 100 countries, you cannot afford to be slow, and you cannot afford to be wrong.
At Cadana, our infrastructure powers payroll and compliance for hiring platforms, talent marketplaces, and global enterprises. Our challenge is the same everywhere: keep payroll rules current across dozens of jurisdictions while ensuring absolute correctness.
When we codified our first payroll tax rules for a country in 2022, it took us several months of research, manual coding, and back-and-forth with local experts before we could run a single payslip.
Today, with our AI agent framework and declarative execution engine, we can go from a newly published law to production-ready, in-country validated payroll rules in less than 24 hours.
That leap from months to hours completely changed how we think about building payroll. Back then we were just trying to get one country live; now we can push updates worldwide overnight.
The Challenge: Speed vs. Certainty
Updating payroll rules globally is not just a coding task. It is a race against time with high stakes.
- High complexity: More than 190 jurisdictions, each with unique rules and formats.
- Fast legislative changes: Tax laws can change with little notice.
- Zero tolerance for errors: One mistake in a tax calculation can cause compliance breaches, penalties, or loss of trust.
Most payroll systems I have seen have country rules buried in thousands of brittle if/else statements. It is painful to maintain. Every update is a manual engineering project that takes weeks, and by the time it is deployed, the law might have already changed again.
Cadana’s Approach: AI-Augmented Declarative Execution
Instead of hardcoding, Cadana uses a structured, English-like guide format, a universal, human-readable specification of payroll rules.
Our engine does not compile these into code. It parses and executes the guide directly at runtime, ensuring there is no drift between what is written and what is run. That means rules can be updated instantly, and every calculation remains auditable in plain language.
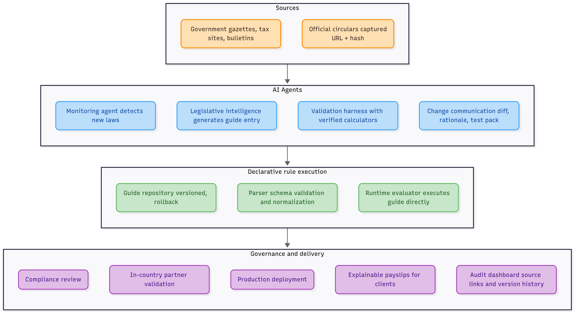
System Architecture

The diagram above shows how Cadana’s AI agents work together with our declarative execution engine to turn new legislation into live payroll rules in hours.
- Sources: We monitor official government sources such as tax authority bulletins, gazettes, and legislative sites. Each update is captured with its source URL and a cryptographic hash for our audit trail.
- AI Agents: Specialized AI agents do the heavy lifting. The Monitoring Agent detects changes. The Legislative Intelligence Agent reads the law and produces a structured guide entry in plain, English-like language. The Validation Agent runs test scenarios against our library of verified calculators. The Change Communication Agent packages everything into a change request for compliance.
- Declarative Rule Execution: The updated guide is stored in a version-controlled repository, parsed for schema compliance, and then executed directly in our payroll engine without needing new code.
- Governance and Delivery: Every change is reviewed by our compliance team and validated by an in-country legal partner before deployment. Once live, the rules power explainable payslips for clients and feed into our audit dashboard.
By making AI agents the front line of our workflow and connecting them directly to an execution engine that does not require manual coding, we have cut our update cycle from months to less than 24 hours without sacrificing accuracy or transparency.
How the Guide Executes Directly
Example Guide Entry
Income Tax — First Bracket
- Applies to: Resident salaried employees
- Base: Monthly taxable income
- Range: Over PKR 600,000 up to PKR 1,200,000
- Rate: 1% on the amount above PKR 600,000
- Notes: Credits and rebates applied after bracket computation
What Happens at Runtime
- Parse and validate schema (scope, base, range, rate, notes)
- Bind inputs: e.g taxable_income = 780,000 PKR
- Evaluate: (780,000 − 600,000) × 0.01 = 1,800
- Apply post-rules: credits or rebates if applicable
- Aggregate across all applicable rules and output trace
Transparent Output (truncated)
{
"lineItem": "Income Tax — First Bracket",
"amount": 1800,
"currency": "PKR",
"calculation": {
"base": "monthly_taxable_income",
"inputs": { "taxable_income": 780000, "lower_bound": 600000, "rate": 0.01 },
"rule": "1% on income over PKR 600,000 up to PKR 1,200,000",
"steps": [
"Bracket applies: 780000 ∈ (600000, 1200000]",
"Excess = 780000 − 600000 = 180000",
"Tax = 180000 × 0.01 = 1800"
]
}
}
Data Lifecycle & Transparency
Every step in our process is designed so that any payroll calculation can be traced back to the original legislative source and explained in plain language.
The same data that powers a payslip can be shown to a compliance officer, an auditor, or even a regulator, complete with the inputs, formulas, and intermediate steps. This makes it easy to validate that the calculation is correct and that it exactly follows the law as written.

With this setup, there is no black box. Every number on a payslip can be broken down into its source, the rule that applied it, the math that was run, and the final result. This makes compliance and validation straightforward anywhere in the world.
Recent Example: Pakistan Tax Bracket Update
On August 2 2025, Pakistan’s FBR released Circular No 01 of 2025-26 updating income tax slabs for salaried individuals. The most important change was that the rate for those earning between PKR 600,001 and 1.2 million annually dropped from 5 percent to 1 percent.
Here is how the system handled it:
- Our Monitoring Agent detected the circular within hours and recorded the official URL and checksum for traceability.
- The Legislative Intelligence Agent converted the legal text into a structured English-like guide entry with the new bracket.
- The declarative parser validated the entry and the runtime evaluator executed it immediately.
- The Validation Agent tested payslips against our verified reference calculators and confirmed accuracy.
- The Change Communication Agent prepared the change package and our compliance team sent it to our in-country legal partner.
- After review and confirmation, the update went live in production the same day.
In 2022 a change like this would have taken weeks or months of manual work. Now it is routine and completed in less than 24 hours.
Looking Ahead
Global payroll compliance will always be complex, but it does not have to be slow. We built this framework because we lived the pain of taking months to launch a single country’s tax rules. Now we can deliver updates worldwide in hours, with full transparency and in-country validation. This is not just about payroll. It is about creating infrastructure that can adapt to any regulatory change, in any market, without missing a beat.
AI runs through the entire process, from reading laws to producing live, verifiable payroll outputs. We see this as the foundation for a future where regulatory changes anywhere in the world are handled as quickly and reliably as a software update.

Ameer Shujjah